找回密码
 马上注册

QQ登录

只需一步,快速开始

查看: 13286|回复: 4

求助:EV3蓝牙遥控即时中断问题

[复制链接]
发表于 2020-11-5 13:50:05 | 显示全部楼层 |阅读模式
悬赏30乐币未解决
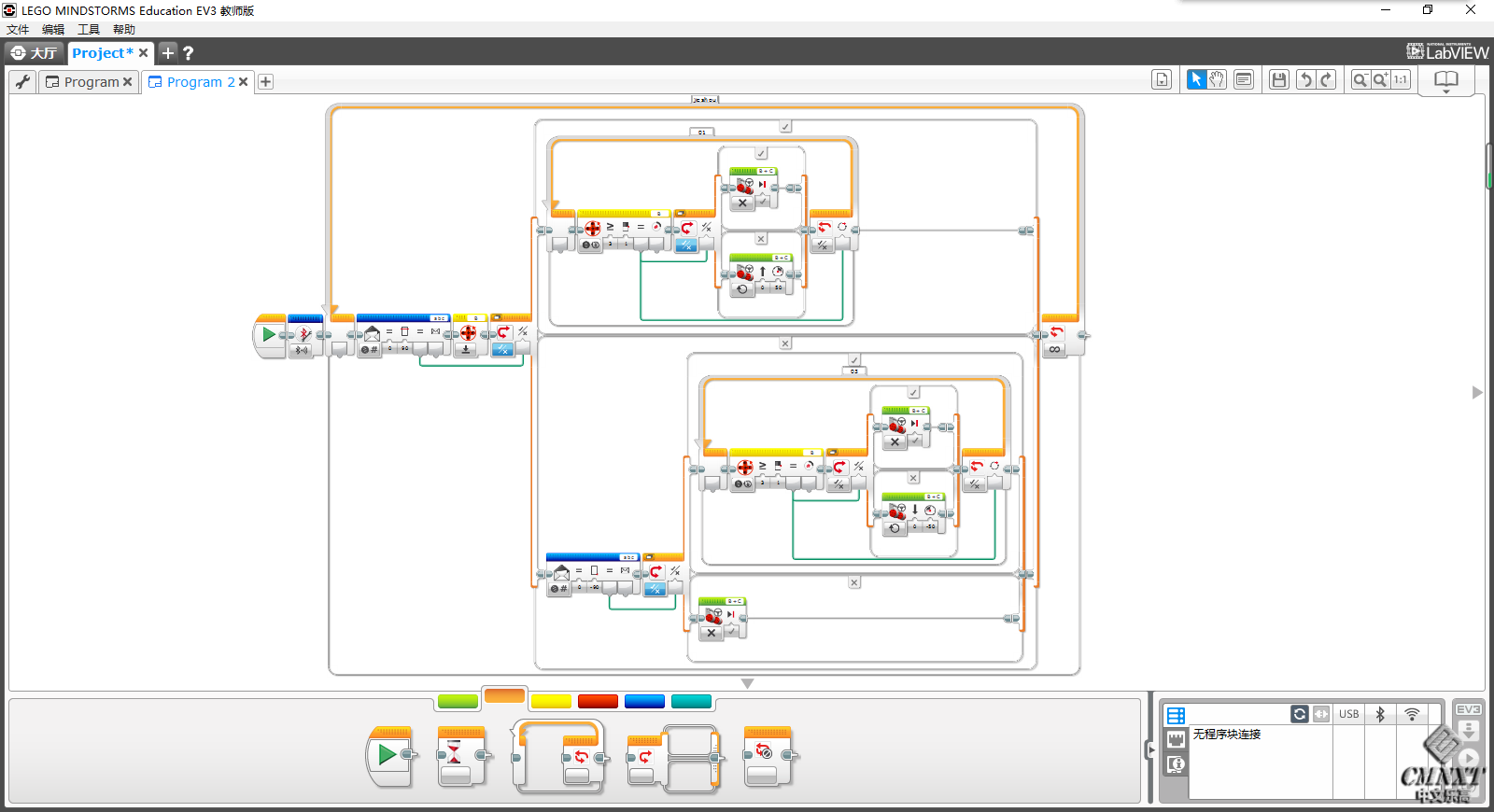
如图,想实现遥控端程序块按钮按左键车向前走一圈,按右键车向后走一圈,不按不走;但运行结果是按左键车会一直向前走,直到按右键才会向后走,请教大神,如何解决?

遥控

遥控

接收

接收

如果您觉得我的帖子对您有用,请不吝给我一个“赞”!
发表于 2020-11-5 14:30:05 | 显示全部楼层
先按右键再按左键是什么样的?左键是按压,按一下程序会执行很多次吧,改碰撞看看
如果您觉得我的帖子对您有用,请不吝给我一个“赞”!
回复

使用道具 举报

发表于 2020-11-5 14:34:28 | 显示全部楼层
在你原有思路上继续写的。
未经验证,仅供参考(完全可以写的更简单些)。

QQ图片20201105143109.png

QQ图片20201105143120.png

如果您觉得我的帖子对您有用,请不吝给我一个“赞”!
回复

使用道具 举报

 楼主| 发表于 2020-11-8 23:13:46 | 显示全部楼层
冀·闲庭信步 发表于 2020-11-5 14:34
在你原有思路上继续写的。
未经验证,仅供参考(完全可以写的更简单些)。

接收端程序下面部分试了行不通啊
如果您觉得我的帖子对您有用,请不吝给我一个“赞”!
回复

使用道具 举报

发表于 2020-11-9 15:44:15 | 显示全部楼层
用测量主控器按钮,发信是发送按钮的数字ID
fa.png
jieshou.png
如果您觉得我的帖子对您有用,请不吝给我一个“赞”!
回复

使用道具 举报

您需要登录后才可以回帖 登录 | 马上注册

本版积分规则

手机版|中文乐高 ( 桂ICP备13001575号-7 )

GMT+8, 2026-4-4 03:50 , Processed in 0.468099 second(s), 19 queries .

Powered by Discuz! X3.5

Copyright © 2001-2020, Tencent Cloud.

快速回复 返回顶部 返回列表